Contract Manufacturing: Technology Transfer Phases
Excerpt from the GMP Focus Managing Contract Manufacturers and Testing Labs
10 min. reading time | by Christian Gausepohl
Published in LOGFILE 21/2021
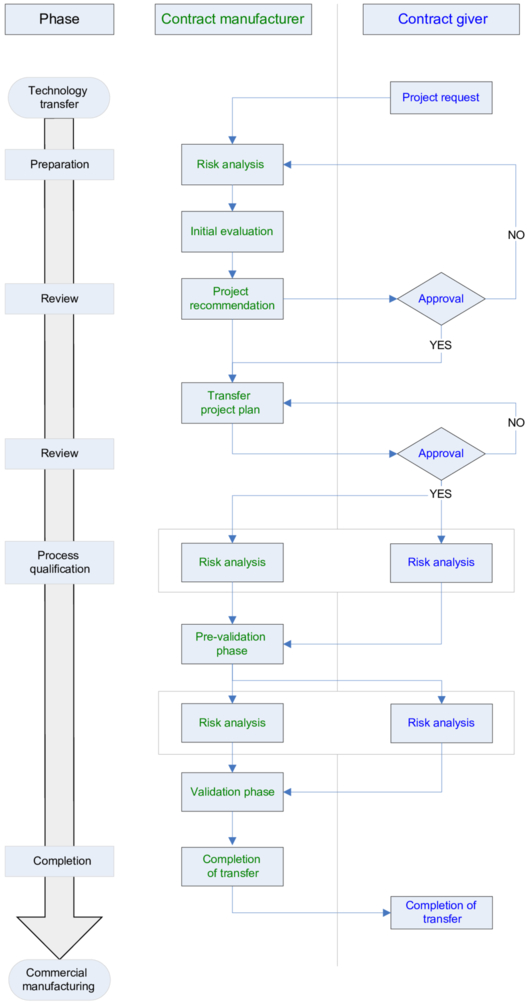
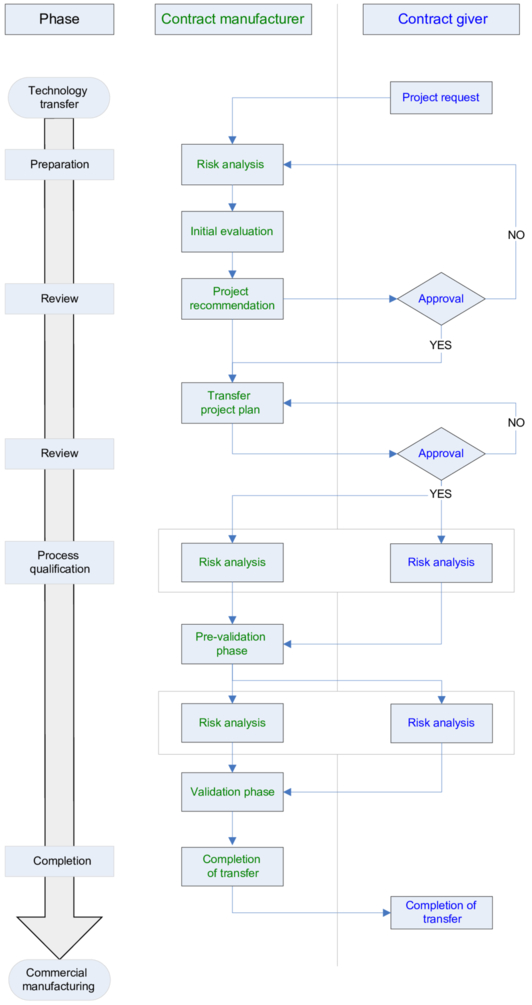
The transfer of a product to a contract manufacturer can be divided into different phases.
Systematic and standardised planning and implementation of the transfer helps prevent errors, repetition and failure. Examples for the individual phases are shown below (see Figure 17.A-11).
Figure 17.A-11 Examples of technology transfer phases

Project request/initial evaluation
Specific information is required to ensure that the contract manufacturer can properly evaluate the project request. The factors listed in Figure 17.A-12 are examples of factors that are considered during the evaluation.
Figure 17.A-12 Evaluation aspects of the project request

A comparison of the processes and technologies used at the two manufacturing locations is vital for the evaluation of the potential risks of the transfer project. The individual process steps of the sending unit and the contract manufacturer are compared. Differences in machines, systems and batch sizes are identified. These differences are an indication of the changes required for an authorisation adjustment strategy.
Project recommendation/proposal
The initial evaluation is used to create a project recommendation that is then used as a proposal for implementing the transfer project from the viewpoint of the contract manufacturer. This includes assessment aspects (Figure 17.A-12) and a rough outline of the schedule and content of the project. It is important that the content, scope and responsibilities in the transfer project are clearly specified. If necessary, the contract giver can also propose some concrete specifications for the project. Initial potential risks (e.g. for the target deadlines) can be described and possible measures identified.
After consultation, a master transfer plan for the project can be created or be defined a priori by the contract giver as a guideline.
A master transfer plan usually contains:
- scope of the transfer (process steps)
- transfer activities and documentation
- qualification activities
- planned authorisation strategy for the transfer to a different manufacturing site
- fundamental acceptance criteria for the release of the new manufacturing site (contract manufacturer)
Review by the contract giver/start of project
After the project proposal has been reviewed and evaluated by the contract giver, a decision is made on whether to proceed with the project. The project can also start if the master transfer plan is approved.
Project plan
Good project management is vital to the success of a transfer project. Detailed documentation of the product transfer is also very important. This is an important aspect of the knowledge transfer on the one hand, and it is required for the change notification of the contract manufacturer (variation to a marketing authorisation) on the other, or for the inspection carried out in the case of such a change notification. The acceptance criteria for a successful product transfer are specified in the transfer plan. If a master transfer plan is available, the requirements and contents of this master plan are described in greater detail in the transfer plan. It contains the planned and implemented steps for the transfer. Figure 17.A-13 contains a list of components that should be included in a transfer plan.
Figure 17.A-13 Standard content of any technology transfer plan

It is important that the analytical transfer is given top priority to facilitate the evaluation of the production transfer steps using methods that have been successfully transferred. As a rule, this improves the ability to respond to changes or challenges in a flexible manner when it is possible to carry out the analysis of samples directly on site. In the case of multi-purpose facilities, the question of cleaning and cleaning validation must also be dealt with at an early phase of the project to reduce risks to the schedule. The bilateral approval of the transfer plan reflects mutual expectations and represents the beginning of the active transfer phase.
Risk analyses
As a part of risk management, new information and insight must undergo risk assessment on an ongoing basis during the transfer project. Ideally, the assessment should be carried out by both transfer partners. This simplifies the transfer of knowledge on the basis of specific product knowledge, experience gained by the contract giver during product manufacture, as well as general experience with technological processes and other products at the contract manufacturer.
A systematic evaluation of the process steps allows risk prioritisation.
Pre-validation
During process qualification, comparative assessments of the starting materials, facilities and processes are carried out with the aim of identifying the potential risks and defining risk-reducing measures. The example in Figure 17.A-15 shows how the systems of the contract giver and contract manufacturer are compared and evaluated.
Figure 17.A-15 Evaluation aspects of the project request

Depending on the actual phase of the product life cycle, large amounts of data and information on the critical quality attributes (CQA) and critical process parameters (CPP) may already be available. In this case, the dependencies and ranges must be rechecked as the systems may have undergone changes (size, technological principles, e.g. mixing or milling technology). Selected studies (e.g. statistical design of experiments (DoE)) can be used to show the rationale for the defined CPP and CQA limits for the individual systems and products. It is, however, not a goal of the product transfer to repeat the entire product development.
In some cases, historic batch data is available that can be used for the statistical identification of possible correlations and risks. Experience, technological competence and standardised processes at the contract manufacturer are of great advantage. Product transfers are often supported by experts working for the contract giver who play an important role during the transfer of knowledge. One of the major challenges for the contract manufacturer is to retrieve this knowledge systematically during the transfer (on site, if required) and archive it.
The aim is to determine the manufacturing parameters as well as appropriate controls (type and frequency) for the process (Control Strategy). A plan should be put in place that describes the individual tests and acceptance criteria defined, if necessary. At the end of the phase, a detailed description of manufacture including the parameters should be available. Based on the risk assessment, it can be decided whether the manufacture of an entire batch is required to demonstrate the suitability of the parameters, or whether partial batches are also acceptable. The homogeneity of a finished mix for tabletting can only be verified with sufficient probability from the intended batch size.
The results are summarised in a report and serve as a basis for the subsequent validation phase. The consistency of the data as well as the underlying rationale are frequently subjected to product-specific official inspections.
Validation
The process validation phase begins with the validation plan. 7.C Organisation, planning and implementation provides general information on validation strategies, prerequisites and responsibilities. After a successful evaluation, the validation phase can be completed. Stability studies (see 14.E Stability testing) should start before the validation phase begins or at this point in time at the latest. Depending on the regulatory change management strategy, the notification of change is normally sent to the authorities now at the latest.
Completion of the transfer
After successful completion of the validation, the transfer phase can also be completed as long as this is defined in the plan as an objective. Alternative approaches still involve the evaluation of a defined number of batches at the beginning of commercial manufacture in order to show the robustness of the processes. The transfer is then completed with the transfer report. Suitability can be checked on an ongoing basis by continuously monitoring the robustness of the transferred processes.
Do you have any questions or suggestions? Please contact us at: redaktion@gmp-verlag.de